How to build apps that use the giutility.dll

This is a quick guide to get users started when building a LabVIEW application which uses the Gantner Instruments GI DAQ Library.

 1. Locate the DLL folder. This is found at "C:\Program Files\National Instruments\LabVIEW 2024\instr.lib\Gantner Instruments\GI DAQ Library\data\DLL" for the 64-bit version and "C:\Program Files (x86)\National Instruments\LabVIEW 2024\instr.lib\Gantner Instruments\GI DAQ Library\data\DLL" for the 32-bit version. If you are running a different version of LabVIEW then the instr.lib folder is in your corresponding installation. 


2.  Add the DLL folder to the project as an auto-populating folder.

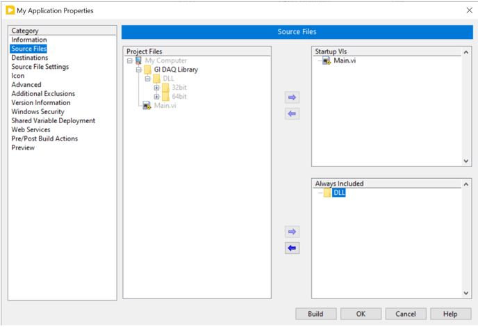
3. Create a build specification or if one already exists navigate to the Source Files field and set the DLL Folder in the project to always be included.

4. In the Destinations field, create a new destination called “data” or with any desired label, and in the Destination path add the additional “data\DLL“ path so that the “data\DLL” folder structure is next to the executable being built. Make sure to set the destination type as Directory and check the Preserve disk hierarchy.

 5. In the Source File Settings select the DLL folder from the Project Files then check the Set destination for all contained items to the “data“ folder created at the previous step. 

6. The snapshot below shows how the folder structure for the DLLs should look like next to the application.